Symbol: 
Funktion: Dieser Befehl öffnet das Dialogfeld „Projektvergleich“. In diesem Dialogfeld legen Sie das Referenzprojekt fest, das mit dem aktuellen Projekt verglichen werden soll. Sie konfigurieren den Vergleichsprozess mit Hilfe von Optionen. Nach dem Verlassen des Dialogs startet der Vergleich und das Ergebnis wird in der Ansicht „Project Compare - Differences“ angezeigt.
Rufen Sie an: Menüleiste: „Projekt Vergleichen Sie“.
Anforderung: Ein Projekt ist eröffnet.
Siehe auch
Dialog 'Projektvergleich'
|
„Projekt auf Diskette“ |
Pfad des Referenzprojekts im Dateisystem. |
|
„Projekt in einer Versionskontrolldatenbank“ |
„Host“: Name des Rechners, auf dem sich die Quellcodeverwaltung befindet. „Hafen“: Nummer des Ports für die Verbindung zur Quellcodeverwaltung. „Standort“: Pfad des Referenzprojekts. Anforderung: Das Projekt ist mit der Quellcodeverwaltung verbunden. |
|
„Whitespace ignorieren“ |
|
|
„Kommentare ignorieren“ |
|
|
„Eigenschaften ignorieren“ |
|
|
„OK“ |
Startet den Projektvergleich und zeigt das Ergebnis in der Ansicht „Projektvergleich - Differenzen“ an. |
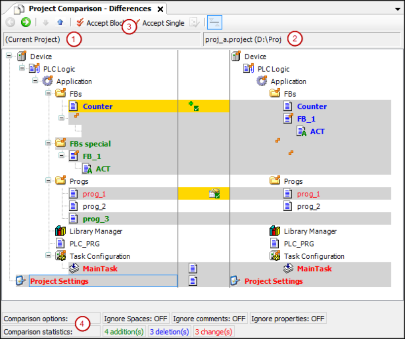
Ansicht 'Projektvergleich' - 'Unterschiede'
Die Projektvergleichsansicht wird geöffnet, wenn Sie auf „OK“ klicken, um das Dialogfeld „Projektvergleich“ zu schließen.
(1) Object tree of the current project
(2) Object tree of the reference project
(3) Command 'Accept Block', command 'Accept Single'
(4) Compare options, configured in 'Project Compare' dialog
Compare statistics: added, deleted, and changed objects
|
|
Wechselt zur detaillierten Vergleichsansicht „Projektvergleich' - '<Objektname> Unterschiede“ für das im Baum ausgewählte Objekt. Alternativ: Doppelklicken Sie auf das Objekt. |
|
|
Wählt das nächstuntere Objekt im Gerätebaum aus, bei dem Unterschiede festgestellt wurden. |
|
|
Wählt das nächsthöhere Objekt im Gerätebaum aus, bei dem Unterschiede festgestellt wurden. |
|
|
Der Block (ausgewähltes Objekt mit allen untergeordneten Objekten und Einheiten) wird zur Übernahme vom Referenzblock in den aktuellen Block ausgewählt. Wiederholtes Anklicken von |
|
|
Das Objekt wird im aktuellen Objekt zur Übernahme aus der Referenzlinie ausgewählt. |
|
|
Anforderung: Die Eigenschaften, Zugriffsrechte oder Inhalte der im Objektbaum ausgewählten Objekte sind unterschiedlich. Öffnet das Dialogfeld „Akzeptieren“. |
|
Schwarze Schrift |
Die Objekte sind identisch. |
|
Objektname mit |
Untergeordnete Objekte des Objekts sind unterschiedlich |
|
Graues Highlight |
Die Objekte sind unterschiedlich. |
|
Graue Hervorhebung + fette blaue Schrift |
Das Objekt befindet sich nur im Referenzprojekt. |
|
Graue Hervorhebung + fette grüne Schrift |
Das Objekt befindet sich nur im geöffneten Projekt (nicht im Referenzprojekt). |
|
Graue Hervorhebung + rote Schrift + |
Objekt hat unterschiedliche Eigenschaften. |
|
Graue Hervorhebung + rote Schrift + |
Die Zugriffsrechte von Objekt und Referenzobjekt sind unterschiedlich. |
|
Graue Hervorhebung + fette rote Schrift + |
Die Implementierung von Objekten ist unterschiedlich. Doppelklicken Sie auf die Zeile, um die objektspezifische Vergleichsansicht anzuzeigen. |
|
Gelbe Markierung |
Das Objekt wird zur Annahme aktiviert. |
|
Gelbe Markierung + |
Das Hinzufügen des Referenzobjekts zum geöffneten Projekt ist aktiviert. |
|
Gelbe Markierung + |
Das Löschen des Objekts (im geöffneten Projekt) ist aktiviert. |
|
Gelbe Markierung + |
Die Übernahme der Eigenschaften des Referenzprojekts ist aktiviert. |
|
Gelbe Markierung + rote Schrift + |
Die Akzeptanz der Zugriffsrechte des Referenzprojekts ist aktiviert. |
|
Graue Hervorhebung + fette rote Schrift + |
Die Akzeptanz der Durchführung des Referenzprojekts wird aktiviert. |
|
„Optionen vergleichen“ |
Definierte Vergleichsoptionen im Dialog „Projektvergleich“. |
|
„Statistiken vergleichen“ |
Anzahl der Hinzufügungen, Streichungen und Änderungen im aktuellen Projekt im Vergleich zum Referenzprojekt. „Ändern“ bedeutet, dass es Unterschiede zwischen den Objekten in beiden Projekten gibt. |
|
|
Das Dialogfenster öffnet sich: „Möchten Sie die Änderungen, die Sie in der Diff-Ansicht vorgenommen haben, übernehmen?“ „Ja“: Die Inhalte, Eigenschaften oder Zugriffsrechte der gelb markierten Objekte werden im Projekt geändert. Sie entsprechen nun dem Referenzprojekt. Dann wird die Projektvergleichsansicht vollständig geschlossen. |
Ansicht 'Projektvergleich' - '<Objektname> Unterschiede'
Funktion: Detailvergleichsansicht
Rufen Sie die Projektvergleichsansicht auf:
-
Wählen Sie ein Objekt aus, das verschiedene Inhalte aufweist, die Sie im Detail betrachten möchten. Klicken Sie auf
. -
Doppelklicken Sie auf das Objekt.
|
|
Wechseln Sie zurück zur Projektvergleichsansicht. |
|
|
Wählt die nächsttiefere Zeile des Codes aus, in der Unterschiede festgestellt wurden. |
|
|
Wählt die nächsthöhere Zeile im Code aus, in der Unterschiede festgestellt wurden. |
|
|
Der Block (mit allen untergeordneten Zeilen) wird für die Übernahme der Referenzblöcke in das aktuelle Projekt ausgewählt. Ein Block in der detaillierten Vergleichsansicht besteht aus der Einheit, in der sich der Cursor befindet, und allen entsprechenden Einheiten, die dieselben Differenzmarkierungen aufweisen. Eine Einheit ist eine Linie, ein Netz oder ein Element. Nachfolgende Zeilen einer Zeile sind Beispiele für entsprechende Einheiten. Wiederholtes Anklicken von |
|
|
Die Linie wird im aktuellen Objekt zur Übernahme der Referenzlinie ausgewählt. |
|
|
Schaltet zwischen der Standardanzeige, bei der verschiedene Einheiten (Linien, Netze, Elemente) in Rot dargestellt werden, und einer anderen Anzeige um: Die Einheiten werden als kürzlich im geöffneten Projekt hinzugefügt angezeigt. Im Referenzprojekt werden sie als gelöscht angezeigt. Nur in der detaillierten Vergleichsansicht verfügbar. Hinweis: Je nach Anzeige werden erkannte Unterschiede in der Statistik als geändert, eingefügt oder gelöscht gezählt. |
|
Schwarze Schrift |
Die Objekte sind identisch. |
|
Graue Hervorhebung + fette blaue Schrift |
Der Code befindet sich nur im Referenzprojekt. |
|
Graue Hervorhebung + fette grüne Schrift |
Der Code befindet sich nur im aktuellen Projekt (nicht im Referenzprojekt). |
|
Gelbe Markierung |
Das Objekt wird zur Annahme aktiviert. |
|
|
Das Dialogfenster öffnet sich: „Möchten Sie die Änderungen, die Sie in der Diff-Ansicht vorgenommen haben, übernehmen?“ „Ja“: Der gelb markierte Code wird in das Projekt aufgenommen. Der Code entspricht dem des Referenzprojekts. Danach wird die Detailansicht geschlossen und die Projektansicht angezeigt. Sie können mit dem Projektvergleich weiterarbeiten. |
Dialog 'Akzeptieren'
|
„Zugangsrechte“ |
|
|
„Akzeptierte Gruppen“ |
Gruppierung mit vom Referenzprojekt akzeptierten Zugriffsrechten. Eine Gruppe wird akzeptiert, wenn sie in beiden Projekten mit unterschiedlichen Zugriffsrechten vorhanden ist. Beispiel: |
|
„Nicht akzeptierte Gruppen (die in einem Projekt fehlen) “ |
Die Gruppe wird nicht akzeptiert, wenn sie nicht in einem der beiden Projekte vertreten ist. |
|
„Eigenschaften“ |
Anforderung: Die Eigenschaften des Referenzobjekts und des Objekts sind unterschiedlich. |
|
„OK“ |
Die Einstellungen werden akzeptiert. |
: Leerzeichenunterschiede zwischen dem aktuellen Projekt und dem Referenzprojekt werden
ignoriert.
















