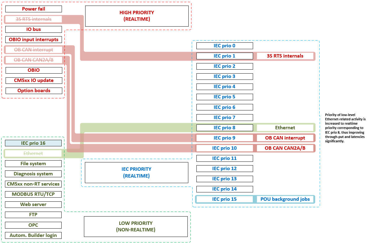
Kommunikationsschema „Onboard Ethernet