Symbol: 
Funktion: Der Befehl öffnet den Dialog „Visualisierungselement vervielfachen“, der eine aus dem Vorlagenelement und der Arraydeklaration abgeleitete Konfiguration enthält. Sie können dort die Anordnung der Elemente, aber auch deren Anzahl und den Indexzugriff auf die Arrraydaten anpassen. Wenn Sie den Dialog beenden, wird aus dem Vorlagenelement ein Feld aus gleichartigen Elementen erstellt. In den Eigenschaften der neuen Elemente, in denen Sie in der Vorlage eine Arrayvariable mit Indexzugriff-Platzhalter konfiguriert haben, sind nun Arrayvariablen mit konkreten Arrayindizes konfiguriert.
Aufruf: Menü „Visualisierung“, Kontextmenü
Voraussetzung: Die Visualisierung ist aktiv und ein konfiguriertes Vorlagenelement ist selektiert.
Dialog 'Visualisierungselement vervielfachen'
|
„Gesamtanzahl Elemente“ |
Die Gesamtanzahl wird bestimmt von der Indexbereich der Platzhalters unter Berücksichtigung der Einstellung unter Registerkarte „Erweiterte Einstellungen“. Die Elemente können eindimensional (als Spalte oder Zeile) oder zweidimensional (als Tabellenfeld) angeordnet werden. |
|
„Horizontal“ |
Anzahl der Elemente pro Zeile Voreinstellung: Anzahl der Arraykomponenten (Indexbereich) des Platzhalters Beispiel für Array |
|
„Vertikal“ |
Anzahl der Zeilen, die benötigt wird, um die Gesamtanzahl der Elemente anzuordnen Voreinstellung
|
|
„Offset zwischen den Elementen“ |
Abstand der neuen Elemente voneinander; beeinflusst die Positionen der neuen Elemente
|
|
„Horizontal“ |
Abstand der Elemente innerhalb einer Zeile in Pixel Beispiel: |
|
„Vertikal“ |
Abstand der Elemente innerhalb der Spalten in Pixel Beispiel für einen Abstand von 3 Pixel: |
|
„Anordnung der Elemente“ |
Ursprung, von dem ausgehend die neuen Elemente positioniert und angeordnet werden Wenn „Vertikal“ oder „Horizontal“ <> 1
Wenn oder „Horizontal“ oder „Vertikal“ = 1
|
|
„Orientierung“ |
Bestimmt, wo die Elemente nacheinander im Feld angeordnet werden (zeilenweise oder spaltenweise)
|
|
„Vorschau“ |
Visualisiert die eingestellte Anordnung und Orientierung der Elemente als Pfeil |
|
„Array-Zugriff“ |
Ausgehend vom Vorlagenelement wird für jedes neue Element der konkrete Index für den Zugriff auf die Arrayvariable berechnet. Basis der Berechnung sind die Arrayindexgrenzen, die bei der Arraydeklaration angegeben sind. Außerdem werden die Einstellungen hier berücksichtigt. |
|
„Erste Dimension“ |
Berechnungsvorschrift für den Index der ersten Dimension, der Das erste neue Element erhält in der ersten Dimension den darunter in „Start-Index“ angegebenen Wert. Die weiteren Elemente erhalten jeweils einen um „Hochzählen“ inkrementierten Index, bis für alle Elemente ein Index berechnet ist. Beispiel (voreingestellter
|
|
„Zweite Dimension“ |
Berechnungsvorschrift für den Index der zweiten Dimension, der Das erste neue Element erhält in der zweiten Dimension den darunter in „Start-Index“ angegebenen Wert. Die weiteren Elemente erhalten jeweils einen um „Hochzählen“ inkrementierten Index. Beispiel
|
|
„OK“ |
Zunächst wird validiert, ob die berechneten Indizes im Indexbereich der Arrayvariablen liegen. Wenn das der Fall ist, werden die dem Vorlagenelement gleichenden Elemente erzeugt und als Feld (Zeile, Spalte oder Tabelle) angeordnet. Die Platzhalterindizes werden durch die berechneten Indizes ersetzt. |
Beispiel
Deklaration der Arrayvariablen
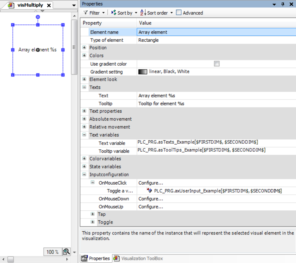
VAR asTexts_Example: ARRAY[1..2,1..2] OF STRING := [ '1A Text', '2A Text', '1B Text', '2B Text' ]; asToolTips_Example: ARRAY[1..2,1..2] OF STRING := [ '1A Tooltip', '2A Tooltip', '1B Tooltip', '2B Tooltip' ]; axUserInput_Example: ARRAY[1..2,1..2] OF BOOL; END_VAR
Visualisierung mit Vorlagenelement und dessen Eigenschaftenkonfiguration

|
Registerkarte „Grundeinstellungen“ |
|
|
„Gesamtanzahl Elemente“ |
|
|
„Horizontal“ |
|
|
„Vertikal“ |
|
|
„Offset zwischen den Elementen“ |
|
|
„Horizontal“ |
|
|
„Vertikal“ |
|
|
„Anordnung der Elemente“ |
„Von oben links“ |
|
„Orientierung“ |
„Zeile für Zeile“ |
|
Registerkarte „Erweiterte Einstellungen“ |
|
|
„Array-Zugriff“ |
|
|
„Erste Dimension“ |
|
|
„Start-Index“ |
|
|
„Hochzählen“ |
|
|
„Zweite Dimension“ |
|
|
„Start-Index“ |
|
|
„Hochzählen“ |
|
Visualisierung zur Laufzeit:
