Die Bibliothek "Pumpen" wird zur Steuerung der folgenden drei Wasserpumpvorgänge verwendet:
-
Druckkontrolle
-
Ablaufkontrolle
-
Füllstandskontrolle - Entleeren oder Befüllen
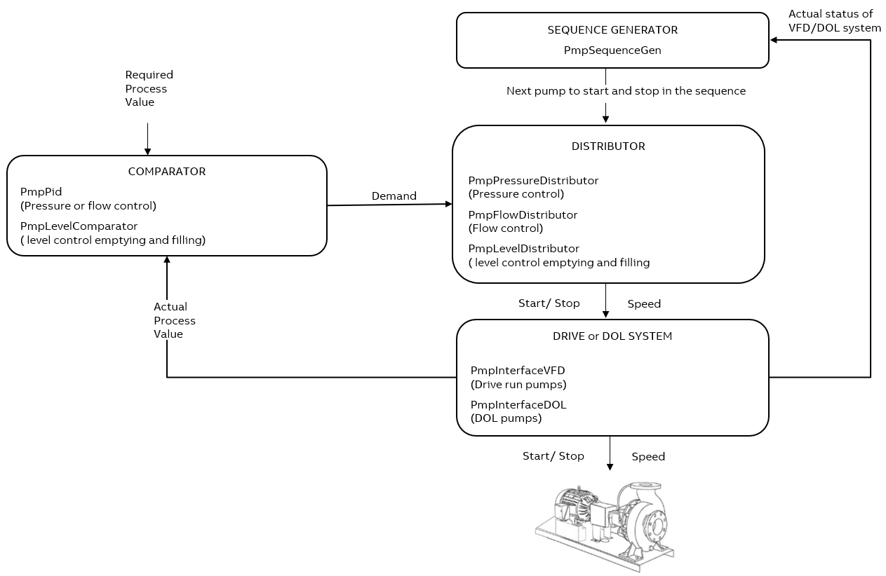
Die folgende Abbildung gibt einen Überblick über die Pumpenbibliothek und erklärt, wie die Bibliothek die Daten des Benutzers verarbeitet und die Prozesse steuert.

Um einen Prozess auszuführen, durchläuft die Pumpenbibliothek die vier unten beschriebenen Phasen:
-
Stufe 1: Vergleicher
-
Stufe 2: Generator für Sequenzen
-
Stufe 3: Verteiler
-
Stufe 4: DRIVE- oder DOL-System