In der Registerkarte des IEC 61850-Editors ist es möglich, Datensätze anzulegen und zu löschen, Datenattribute (DA) und Datenobjekte (DO) einem Datensatz zuzuordnen und bestehende Zuordnungen zu löschen.

-
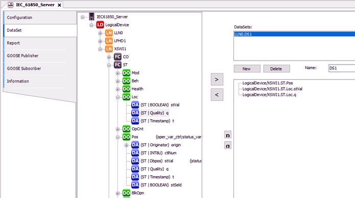
„DataSet“ mit „LLN0.DS1“ Datensatz bestehend aus Datenobjekten und Datenattributen.
Aufbau der Registerkarte
Im linken Fenster wird der erstellte „IEC 61850 Server“ angezeigt.
⮫ „Konfiguration eines IEC 61850-Servers mit logischen Knoten“
Der rechte Teil dient der Erstellung, Bearbeitung und Löschung von Datensätzen. Im oberen rechten Fenster sind die Datensätze aufgelistet. Im unteren rechten Fenster können die Attribute und Datenobjekte eingefügt werden, indem sie im linken Fenster ausgewählt und über die Schaltfläche „>“ eingefügt werden.
Die maximale Anzahl von Datensätzen ist unter Grenzen/Technische Daten angegeben.
⮫ „Grenzwerte/technische Daten“
Die Statusleiste am unteren Rand zeigt weitere Einzelheiten zu den ausgewählten Elementen an.
Die Reihenfolge der Attribute eines Datensatzes ist wichtig für den Empfang und das Senden von GOOSE-Nachrichten. Art und Reihenfolge der Einträge von Absender und Empfänger müssen bei der GOOSE-Kommunikation identisch sein.
Knöpfe:
-
[Neu]: Erstellen Sie einen neuen Datensatz. Diese wird im Abschnitt „DataSets“ angezeigt und heißt „LLN0.DataSet_Suffix“. Das Suffix wird beginnend mit 0 inkrementiert (1. Datensatz: LLN0.DataSet_0 ...)
-
löschen: Löschen Sie einen Datensatz: Wählen Sie den gewünschten Datensatz im Bereich „DataSets“ aus und aktivieren Sie die Schaltfläche [Löschen].
-
[>]: Ordnen Sie dem ausgewählten Datensatz ein Attribut oder ein Datenobjekt zu. Markieren Sie zunächst den Datensatz im rechten oberen Fenster, wählen Sie dann das Attribut oder das Datenobjekt im linken Fenster und aktivieren Sie die Schaltfläche „>“.
-
[<]: Löscht ein Element aus einem Datensatz. Markieren Sie zunächst den Datensatz im oberen rechten Fenster, wählen Sie dann das Attribut oder das Datenobjekt im unteren rechten Fenster aus und aktivieren Sie die Schaltfläche „<“.
-
: Verschiebt den markierten Eintrag um eine Zeile nach oben. -
: Verschiebt den markierten Eintrag um eine Zeile nach unten.
Eingabefeld:
-
„Name: “ Der Name des Datensatzes kann bearbeitet werden. Der Name erhält das Präfix „LLN0.“.