|
Dies ist die Web-Ausgabe der Originalfassung des ⮫ AC500-S Sicherheitshandbuchs, Version 1.3.2. Diese Web-Ausgabe dient lediglich zur schnellen Orientierung. Für die Einhaltung der Anforderungen in Bezug auf Anwendungen der funktionalen Sicherheit muss das Original-Sicherheitshandbuch verwendet werden. |
|
Digitaleingänge |
8 (24 V DC) |
|
Digitalausgänge |
8 (24 V DC) |
|
LED-Anzeigen |
Für Signalzustand, Modulfehler, Kanalfehler und Versorgungsspannung |
|
Interne Spannungsversorgung |
über I/O-Bus-Schnittstelle |
|
Externe Spannungsversorgung |
Über Klemmen ZP und UP (Prozessspannung 24 V DC) |
Selbsttests und Diagnosefunktionen (sowohl beim Starten als auch während des Betriebs), wie CPU- und RAM-Tests, Programmablauf-Überwachung, Kanalübersprechen und dauerhaftes 1-Signal usw., werden in DX581-S gemäß den Anforderungen von IEC 61508 SIL 3 implementiert.




HINWEIS

Nur F_Dest_Add wird für die PROFIsafe F-Device-Identifizierung im DX581-S verwendet.
Das DX581-S verfügt über 8 sicherheitsgerichtete Digitaleingangskanäle mit den folgenden Funktionen:
-
Phasenverschobene (eindeutige) Testimpulse T0 … T3 können für den Anschluss mechanischer Sensoren verwendet werden. Die Testimpuls-Ausgänge T0 … T3 liefern ein 24-V-Signal mit einem kurzen phasenverschobenen eindeutigen Impuls (0 V) von 1 ms. Da die Testimpulse der Testimpuls-Ausgangskanäle eindeutig sind (aufgrund der Phasenverschiebung), können sie verwendet werden zur Überwachung des Kanalübersprechens zwischen einem gegebenen Eingangskanal mit verbundenem Testimpuls-Ausgang und einer anderen Leitung, z. B. 24 V DC, eines anderen Testimpuls-Ausgangs usw. Testimpuls-Ausgänge sind dediziert:
-
T0 kann nur mit Eingangskanälen I0 und I1 verwendet werden
-
T1 kann nur mit Eingangskanälen I2 und I3 verwendet werden
-
T2 kann nur mit Eingangskanälen I4 und I5 verwendet werden
-
T3 kann nur mit Eingangskanälen I6 und I7 verwendet werden
-
-
Eingangsverzögerung mit den folgenden Werten: 1 ms, 2 ms, 5 ms, 10 ms, 15 ms, 30 ms, 50 ms, 100 ms, 200 ms, 500 ms. Eine Eingangsverzögerung von 1 ms ist der Mindestwert.




HINWEIS

Die zulässige Signalfrequenz bei sicherheitsgerichteten Digitaleingängen hängt vom Wert der Eingangsverzögerung für einen Kanal ab:
-
Bei einer Kanal-Eingangsverzögerung von 1 … 10 ms muss die Impulslänge des Eingangssignals ³ 15 ms (~ 65 Hz) sein, um eine gelegentliche Passivierung des Eingangskanals zu vermeiden.
-
Bei einer Kanal-Eingangsverzögerung von 15 ms muss die Impulslänge des Eingangssignals ³ 20 ms (~ 50 Hz) sein, um eine gelegentliche Passivierung des Eingangskanals zu vermeiden.
-
Bei einer Kanal-Eingangsverzögerung von 30 ms muss die Impulslänge des Eingangssignals ³ 40 ms (~ 25 Hz) sein, um eine gelegentliche Passivierung des Eingangskanals zu vermeiden.
-
Bei einer Kanal-Eingangsverzögerung von 50 ms muss die Impulslänge des Eingangssignals ³ 60 ms (~ 15 Hz) sein, um eine gelegentliche Passivierung des Eingangskanals zu vermeiden.
-
Bei einer Kanal-Eingangsverzögerung von 100 ms muss die Impulslänge des Eingangssignals ³ 120 ms (~ 8 Hz) sein, um eine gelegentliche Passivierung des Eingangskanals zu vermeiden.
-
Bei einer Kanal-Eingangsverzögerung von 200 ms muss die Impulslänge des Eingangssignals ³ 250 ms (~ 4 Hz) sein, um eine gelegentliche Passivierung des Eingangskanals zu vermeiden.
-
Bei einer Kanal-Eingangsverzögerung von 500 ms muss die Impulslänge des Eingangssignals ³ 600 ms (~ 1,5 Hz) sein, um eine gelegentliche Passivierung des Eingangskanals zu vermeiden.




GEFAHR

Der Parameter Eingangsverzögerung besagt, dass Signale mit einer kürzeren Dauer als die Eingangsverzögerung vom Sicherheitsmodul nicht erkannt werden.
Die Signale mit einer Dauer von mehr als „Eingangsverzögerung“ + „Genauigkeit der Eingangsverzögerung“ werden immer vom Sicherheitsmodul erkannt, vorausgesetzt, dass die zulässige Frequenz (siehe vorangehender Hinweis) des Sicherheitseingangssignals nicht überschritten wird.
Die „Genauigkeit der Eingangsverzögerung“ kann mit den folgenden Annahmen geschätzt werden:
-
Wenn für den entsprechenden sicherheitsgerichteten Digitaleingang keine Testimpulse konfiguriert wurden, kann die Genauigkeit der Eingangsverzögerung berechnet werden als 1 % der eingestellten Eingangsverzögerung (die Genauigkeit der Eingangsverzögerung muss jedoch mindestens 0,5 ms sein!).
-
Wenn für den entsprechenden sicherheitsgerichteten Digitaleingang des DX581-S-Moduls Testimpulse konfiguriert wurden, können die Werte für die Genauigkeit der Eingangsverzögerung mithilfe des Parameterwertes für die Eingangsverzögerung abgeschätzt werden⮫ Tab. 995 „Genauigkeit der Eingangsverzögerung für DX581-S“.
|
Eingangsverzögerung (ms) |
Genauigkeit der Eingangsverzögerung (ms) |
|---|---|
|
1 |
2 |
|
2 |
2 |
|
5 |
3 |
|
10 |
4 |
|
15 |
5 |
|
30 |
6 |
|
50 |
10 |
|
100 |
15 |
|
200 |
25 |
|
500 |
50 |
-
Überprüfung der Prozess-Spannungsversorgung (eine Diagnosemeldung, die über die fehlende Prozess-Spannungsversorgung für ein entsprechendes Sicherheits-E/A-Modul informiert, wird vom Sicherheits-E/A-Modul an die CPU gesendet). Diese Funktion ist nicht sicherheitsbezogen und steht nicht im Zusammenhang mit der internen sicherheitsrelevanten Über- oder Unterspannungserkennung.
-
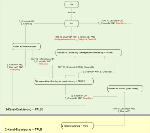
2-Kanal äquivalent oder 2-Kanal antivalent mit Diskrepanzzeit-Überwachung (konfigurierbar von 10 ms … 30 s).




HINWEIS

In einem 2-Kanal-Modus transportiert der niedrigere Kanal (Kanäle 0/4 ➔ Kanal 0, Kanäle 1/5 ➔ Kanal 1 usw.) gesammelt den Prozesswert, das PROFIsafe-Diagnosebit, die Quittierungsanforderung und die Acknowledge-Reintegrationsinformation. Der höhere Kanal liefert immer den passivierten Wert „0“.




GEFAHR

Nach einem Diskrepanzzeit-Fehler werden die relevanten Kanäle passiviert. Sobald ein gültiger Sensorzustand erkannt wird (äquivalent oder antivalent, je nach ausgewähltem Modus), wird das Statusbit für die Reintegrationsanforderung eines Kanals TRUE. Ein Fehler kann mit der Reintegrationsquittierung des entsprechenden Kanals quittiert werden. Dies kann direkt zu einem Maschinenstart führen, da sowohl TRUE – TRUE als auch FALSE – FALSE gültige Zustände für Äquivalenz und TRUE – FALSE und FALSE – TRUE gültige Zustände für Antivalenz sind.
Stellen Sie sicher, dass dies in Ihrer Sicherheitsanwendung in Ordnung ist. Trifft dies nicht zu, können Sie entweder die mitgelieferten PLCopen Safety-POEs für 2-Kanal-Evaluierung in Ihrem Sicherheitsprogramm verwenden oder Ihre eigenen POEs für 2-Kanal-Evaluierung in der Sicherheits-CPU schreiben.






HINWEIS

Die Modi „2-Kanal äquivalent“ und „2-Kanal antivalent“ werden in DI581-S und DX581-S implementiert, um relativ statische Sicherheitssignale, z. B. für Not-Halt, zu verarbeiten.
Wenn sich häufig ändernde Signale, z. B. für Lichtvorhänge, Laserscanner, Türschalter usw., von DI581-S und DX581-S verarbeitet werden müssen, wird dringend empfohlen, eine Eingangsverzögerung von 1 ms für diese Kanäle zu verwenden oder die entsprechenden Kanäle im 1-Kanal-Modus zu konfigurieren und die Evaluierung für 2-Kanal äquivalent und 2-Kanal antivalent in der Sicherheits-CPU mit den PLCopen Safety-Funktionsbausteinen SF_Equivalent⮫ „SF_Equivalent“ und SF_Antivalent⮫ „SF_Antivalent“ vorzunehmen.
DX581-S verfügt über 8 sicherheitsgerichtete Digitalausgangskanäle mit den folgenden Funktionen:
-
Die internen Ausgangskanal-Tests können deaktiviert werden.




GEFAHR

Parameter „Erkennung“ der Ausgangskanäle
Wenn für einen der Ausgangskanäle der Parameter „Erkennung“ = „AUS“ gesetzt wird, erscheint eine Warnung, dass der Ausgangskanal in diesem Fall nicht den Anforderungen gemäß max. SIL 3 (IEC 62061) und PL e (ISO 13849-1) entspricht. Zwei Sicherheits-Ausgangskanäle müssen verwendet werden, um die entsprechenden max. SIL- und PL-Werte zu erreichen.
Der Parameter „Erkennung“ wurde für Anwender entwickelt, die Sicherheitsausgänge des DX581-S für Sicherheitsfunktionen gemäß max. SIL 1 (oder max. SIL 2 unter speziellen Bedingungen) oder PL c (oder max. PL d unter speziellen Bedingungen) nutzen möchten und weniger interne Impulse des DX581-S auf der Sicherheits-Ausgangsleitung sichtbar haben möchten. Solche internen Impulse könnten als LOW-Signal z. B. von Antriebseingängen erkannt werden, was zu einem ungewollten Maschinenstopp führen würde.




GEFAHR

Verhalten unabhängig von der Einstellung des Parameters „Erkennung“
Kurzschluss gegenüber Erde wird für Ausgangskanäle des Moduls DX581-S überwacht. Kurzschlüsse gegenüber 24 V DC an der Ausgangsleitung werden jedoch nicht überwacht. Die Endanwender müssen entsprechende Maßnahmen durchführen (z. B. auf Anwendungsseite durch die Definition geeigneter Testintervalle für die Sicherheitsfunktion oder durch das Zurücklesen des Status der Ausgangsleitung unter Verwendung eines der verfügbaren sicherheitsgerichteten Digitaleingänge), um die entsprechenden Anforderungen nach IEC 62061 und ISO 13849-1 zu erfüllen, wenn ein Kurzschluss gegenüber 24 V DC nicht ausgeschlossen werden kann.




GEFAHR

Wenn für den entsprechenden Sicherheits-Ausgangskanal ein Fehler erkannt wird, wird er direkt durch das Modul DX581-S passiviert.
Beachten Sie bitte, dass das Bit zur Reintegrationsanforderung für passivierte Ausgangskanäle automatisch auf HIGH gesetzt wird, sobald der Kanal passiviert ist und der erwartete LOW-Zustand („0“) vom Ausgangskanal erreicht wurde. Solch ein Verhalten tritt bei bestimmten Fehlern auf, weil das Modul DX581-S im LOW-Zustand des Ausgangskanals („0“) nicht überprüfen kann, ob zuvor erkannte Fehler, die zur Passivierung des Kanals führten, noch bestehen oder nicht.
Wenn die Anwender solche Ausgangskanäle mithilfe der relevanten Reintegrationsquittierungs-Bits wieder integrieren möchten, wird dies erfolgreich sein. Sollte der Fehler allerdings noch fortbestehen, werden die entsprechenden Kanäle im nächsten Fehlererkennungszyklus des DX581-S passiviert werden.
Bei internen Fehlern des Ausgabemoduls wird das gesamte Modul passiviert.