Wenn ein (S)NTP-Server (z. B. Meinberg-Uhr) im Netz verfügbar ist, sollte die AC500 als (S)NTP-Client konfiguriert werden, um die korrekte Zeitinformation zu erhalten, die in den MMS- und GOOSE-Berichten zusammen mit den korrekten Statusbits gesetzt wird. Dies geschieht in zwei Schritten:
-
Unter „Protocols“ muss ein (S)NTP-Client-Knoten hinzugefügt und die IP-Adresse des (S)NTP-Servers eingetragen werden (in diesem Beispiel 192.168.84.250).
-
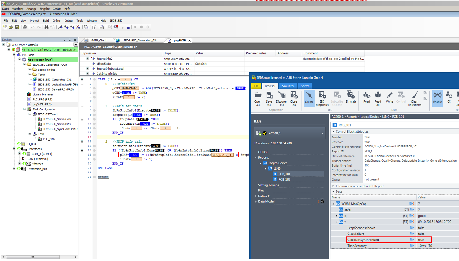
Setzen Sie das Zeitqualitätsbit „ClockNotSynchronized“ der IEC 61850-Zeit korrekt. Daher muss das Bit aus der „fbPmSntpInfo1.SourceInfo1.SrcState“ gelesen und in die IEC 61850-Variable „IEC61850_SyncClockOnRTC.xClockNotSynchronized“ geschrieben werden.
Beispiel A enthält ein Programm „prgSNTP“, das dieses Zeitqualitätsbit alle 30 Sekunden liest und aktualisiert.
Wenn die SNTP-Zeit korrekt funktioniert, ist „ClockNotSynchronized“ falsch.

Wenn der SNTP-Server ausfällt oder die Verbindung unterbrochen wird, ist die Meldung „ClockNotSynchronized“ wahr.

